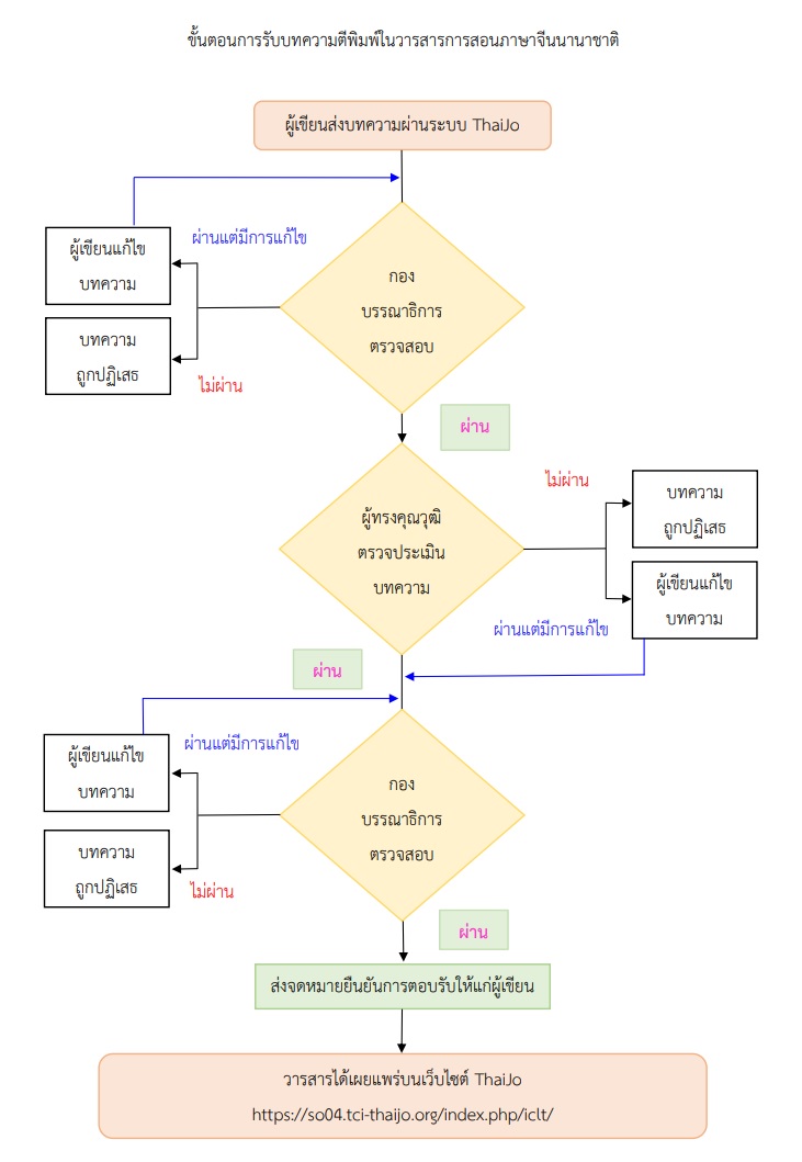
ขั้นตอนการรับบทความ

รายละเอียดเพิ่มเติม
ผู้เขียนส่งบทความผ่านระบบ ThaiJo
เอกสารที่ต้องแนบ
1. ต้นฉบับที่ต้องยื่นตามรูปแบบไฟล์วารสาร (WORD หรือ PDF)
2. หนังสือชี้แจง
การตรวจสอบบทความเบื้องต้นของกองบรรณาธิการ
1. ตรวจสอบการลอกเลียนแบบ
1.1 การใช้โปรแกรม CopyCatch ในการตรวจสอบ (ต้องไม่เกิน 30% ของการลอกเลียนแบบ)
1.2 กรณีตรวจสอบการลอกเลียนแบบไม่ผ่าน ให้แจ้งผู้เขียนว่า "ปฏิเสธบทความ" พร้อมแนบผลการตรวจสอบการลอกเลียนแบบ
2. ตรวจสอบขอบเขต การอ้างอิง รูปแบบบทความ ฯลฯ
2.1 กรณี ผ่าน กองบรรณาธิการส่งบทความให้ผู้ทรงคุณวุฒิพิจารณา
2.2 กรณี ผ่าน โดยมีการแก้ไข กองบรรณาธิการแจ้งให้ผู้เขียนแก้ไขบทความ
2.3 กรณี ไม่ผ่าน กองบรรณาธิการจะปฏิเสธบทความ
เงื่อนไขสำหรับผู้ทรงคุณวุฒิประเมินบทความ
1. บทความจะต้องได้รับการตรวจสอบจากผู้ทรงคุณวุฒิอย่างน้อย 3 คน
2. บทความจะต้องได้รับการอนุมัติจากผู้ทรงคุณวุฒิอย่างน้อย 2 คนเพื่อที่จะได้รับผลตอบรับแบบ ผ่าน
3. บทความที่ได้รับการปฏิเสธจากผู้ทรงคุณวุฒิอย่างน้อย 2 คน จะถูกปฏิเสธเพื่อการตีพิมพ์
**หมายเหตุ : ผลการตรวจสอบโดยผู้ทรงคุณวุฒิถือว่าเป็นผลสุดท้ายและไม่สามารถโต้แย้งได้
กองบรรณาธิการตรวจสอบบทความ
กองบรรณาธิการตรวจสอบบทความที่มีการแก้ไขตามคำแนะนำจากผู้ทรงคุณวุฒิและความถูกต้องของบทความ เช่น รูปแบบ การใช้ภาษา การสะกดคำ รายละเอียดของรูปภาพ ตารางและการอ้างอิง เป็นต้น
1. ในกรณีที่ ผ่าน กองบรรณาธิการจะดำเนินการตีพิมพ์และส่งจดหมายยืนยันการตีพิมพ์ให้กับผู้เขียน
2. ในกรณีที่ ผ่านแต่ต้องการแก้ไข กองบรรณาธิการจะแจ้งให้ผู้เขียนแก้ไขบทความ
3. ในกรณีที่ ไม่ผ่าน กองบรรณาธิการจะปฏิเสธบทความ
การอัปโหลดบทความ
กองบรรณาธิการอัปโหลดบทความในรูปแบบ E-Journal บนเว็บไซต์ ThaiJO
ฉบับที่ 1: มกราคม - มิถุนายน
ฉบับที่ 2: กรกฎาคม - ธันวาคม